Estados de seguimiento
Los estados de seguimiento son la forma en que Mendly refleja el progreso de cada reparación. Te permiten saber en qué etapa está un equipo y mantener informado tanto al equipo técnico como al cliente o la compañía.
Características principales
- Cada reparación tiene siempre un estado actual visible.
- Los estados se asignan automáticamente en base a las acciones que vas realizando (por ejemplo: al crear un diagnóstico, publicar un informe, dar salida, etc.)
- Los técnicos pueden ver el historial de estados desde la página Estados de seguimiento dentro del detalle de la reparación
- Los clientes y compañías también pueden consultarlos desde el link de seguimiento que reciben por email
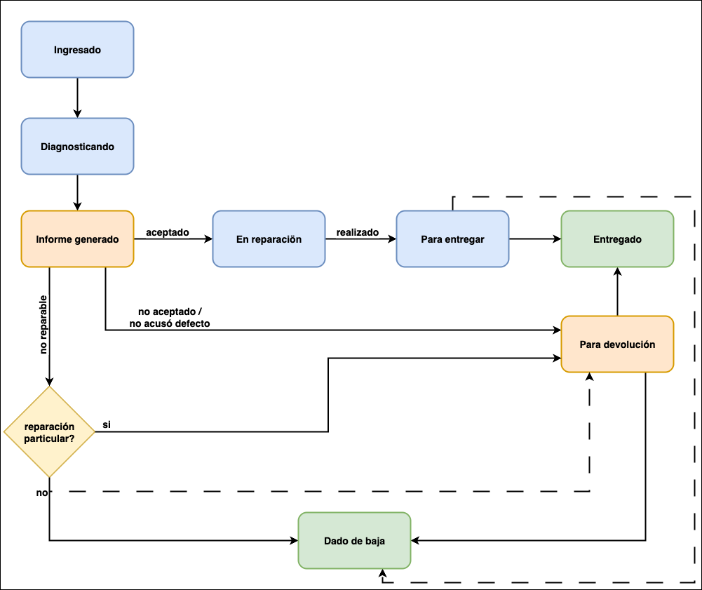
Flujos de una reparación
Cada reparación sigue un flujo de estados que marca su avance, desde que el equipo ingresa hasta que se entrega al cliente.
Acá vas a encontrar un diagrama explicativo que muestra todos los posibles estados y cómo se pasa de uno a otro, para que tengas claro el camino que sigue cada reparación.

Flujo principal
- Ingresado → El equipo fue dado de alta en el sistema y está pendiente de revisión
- Diagnosticando → Se está evaluando el equipo para detectar el problema y definir la solución
- Informe generado → Se generó y publicó un informe. El cliente o la compañía debe aprobarlo o rechazarlo en caso de ser reparable
- En reparación → El informe fue aprobado y el equipo está en proceso de arreglo
- Para entregar → La reparación está finalizada y el equipo está listo para ser retirado
- Entregado → El cliente retiró el equipo (reparado o no) y se dio salida a la reparación
Casos especiales
Además de este flujo principal, existen dos estados diseñados para manejar situaciones puntuales:
- Para devolución → Se utiliza cuando el diagnóstico indica que el equipo no es reparable o no acusó defecto
- Dado de baja → Se usa en casos donde la reparación queda en el local sin resolución (por ejemplo, si el cliente nunca retira el equipo)
Los estados en verde (entregado y dado de baja) son los estados finales que cierran el circuito administrativo de una reparación.
Edición de fechas de estados
En casos especiales, los técnicos pueden modificar las fechas de ciertos estados.
Esto resulta útil, por ejemplo, si un productor de aseguradora solicita ajustar la fecha de diagnóstico o informe para poder presentar la información y gestionar el envío de un repuesto.
Para hacerlo, simplemente hacé click en el ícono de lápiz ubicado en la esquina superior derecha. Esto activa el modo edición, donde vas a poder cambiar las fechas de cada estado. Una vez realizados los cambios, confirmalos haciendo click en Guardar.
Volver un paso atrás
En algunos casos, puede ser necesario retroceder en el flujo de una reparación.
Por ejemplo:
- Una reparación en curso que finalmente resulta no reparable.
- Un cliente que rechazó un informe, pero luego se arrepiente y decide aprobarlo.
Para estas situaciones, desde el modo edición es posible eliminar el estado actual de la reparación.
De esta forma, la reparación vuelve al estado inmediatamente anterior y podés continuar el flujo desde ahí.
No todos los estados son eliminables. Esta opción está pensada solo para casos excepcionales, ya que modificar los estados puede afectar el historial de la reparación.